Более продвинутый контрол (аналог проводника) для выбора директории Dephi & FPC
2 режима отображения
p.s Можно сколь угодно ждать кто бы это сделал бесплатно.
демка Ссылка


HiAsm - Конструктор программ |
Привет, Гость! Войдите или зарегистрируйтесь.
Вы здесь » HiAsm - Конструктор программ » Архив платных компонентов от andrestudio » ShellTreeViewEx & ShellListViewEx
Более продвинутый контрол (аналог проводника) для выбора директории Dephi & FPC
2 режима отображения
p.s Можно сколь угодно ждать кто бы это сделал бесплатно.
демка Ссылка


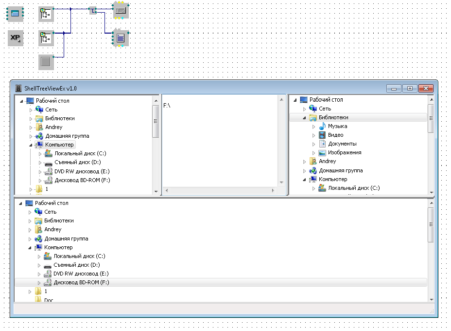
ShellListViewEx
теперь можно делать свой проводник
демка Ссылка

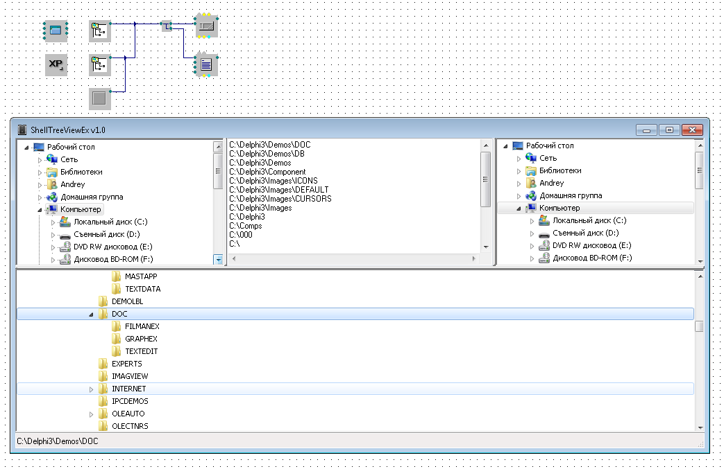
Проблема есть конечно для многооконного режима.
Что то запуск не стабилен. Но думаю подправим.
Вот пример 2х оконного менеджера.
Файлы и папки можно тягать мышкой между окнами.
По сути зарезервировал 3 метода: Copy,Move,Delete для таких случаев чтобы навесить их на кнопки к примеру.
Пути выделенных элементов получаем без проблем
Демка Ссылка
Вообще тема Shell довольно сложная. Тем не менее меня всегда привлекала возможность навигации в своём приложении.
Это к примеру сделать предосмотр чего либо из своих форматов и т.д и т.п
Но только сейчас удалось сделать то что хотелось. Все остальные попытки были настолько кастомны что не особо и то хотелось применять.
Вы здесь » HiAsm - Конструктор программ » Архив платных компонентов от andrestudio » ShellTreeViewEx & ShellListViewEx