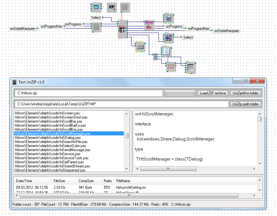
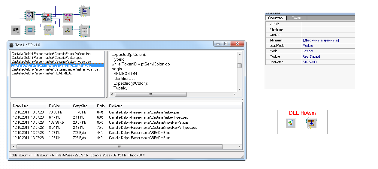
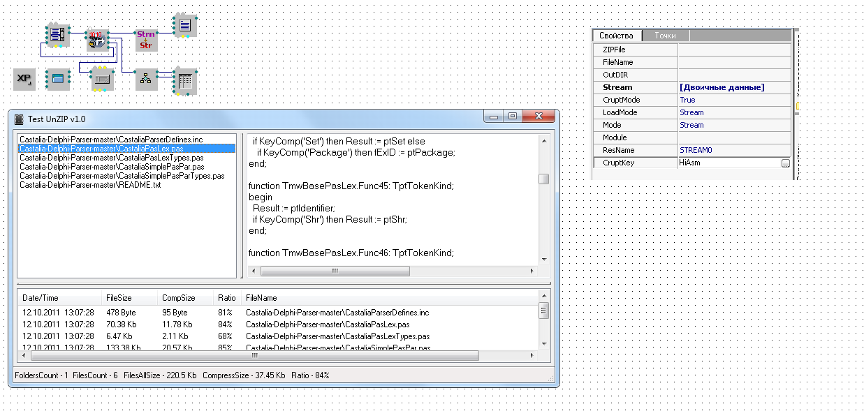
Распаковка ZIP архивов. (D4 & FPC)
Не использует DLL или COMShellObject.
Код датирован аж в 1998 году но до сих пор работает как часы 
Примечателен тем что может распаковывать из памяти не сохроняя на диск и выводить распакованные файлы в Stream.
Прекрасно подойдёт для всякого рода самодельных инсталяторов, плагинов для просмотра или поиска в zip архивах, и т.д и т.п
Например это поможет мне внедрять и читать файлы скинов из памяти и файлов WinampSkins Ссылка
Распаковка файлов идёт в отдельном потоке так что на зависание при больших архивах не уходит 
Full версия для активных пользователей.
Демка скачать Ссылка





